Back to Home
Case Study
Designing a Dynamic Background for a Corporate Rebrand
Technical Art, Branding
Background
To mark its evolution, AIME rebranded as Hayat Technologies. As part of the design team, I was involved in the rebranding effort. One element I proposed in the rebranding exercise was the "Data Bubble" motif—a visual metaphor for Hayat’s expertise in Big Data and AI. The point cloud represents raw data, while the outer shell symbolizes analysis and control. This motif served as a brand element for marketing materials, the corporate website, and was used extensively during the official launch event.
Process
The Data Bubble was built in Blender using a combination of Geometry Nodes and procedural shaders. To create the point cloud, I distributed points in a spherical volume and applied multi-layered noise textures to translate their vectors, creating a dynamic, organic swarm.

The geometry nodes setup for the bubble
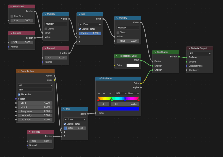
The outer shell used a softened noise displacement on an icosphere, paired with a Fresnel shader to achieve a translucent, refractive "bubble" effect. I completed the look with a shallow depth-of-field camera setup to produce a high-end macro aesthetic.

The bubble material shader, achieved using fresnel and a translucent BSDF shader.
For the launch presentation, we required a dynamic background with professional transitions synced to music and video. Standard presentation software lacked the necessary control, so I utilized OBS (Open Broadcaster Software) as a production hub.
Assets: I rendered multiple loops of the Data Bubble from various angles to serve as "live" backgrounds and filler footage.
Composition: Title cards were animated in After Effects and imported into OBS.
Execution: By treating OBS scenes as slides, we were able to trigger seamless transitions and maintain a high-production broadcast feel that a typical slide deck could not replicate.
